Deploying Example eBPF Programs On Local Host
This section describes running bpfman and the example eBPF programs on a local host.
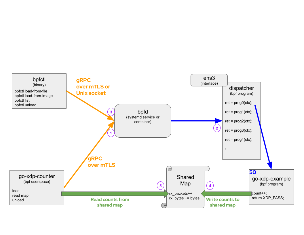
Example Overview
Assume the following command is run:
The diagram below shows go-xdp-counter example, but the other examples operate in
a similar fashion.

Following the diagram (Purple numbers):
- When
go-xdp-counteruserspace is started, it will send a gRPC request over unix socket tobpfman-rpcrequestingbpfmanto load thego-xdp-countereBPF bytecode located on disk atbpfman/examples/go-xdp-counter/bpf_x86_bpfel.oat a priority of 50 and on interfaceeno3. These values are configurable as we will see later, but for now we will use the defaults (except interface, which is required to be entered). bpfmanwill load it'sdispatchereBPF program, which links to thego-xdp-countereBPF program and return a kernel Program ID referencing the running program.bpfman listcan be used to show that the eBPF program was loaded.- Once the
go-xdp-countereBPF bytecode is loaded, the eBPF program will write packet counts and byte counts to a shared map. go-xdp-counteruserspace program periodically reads counters from the shared map and logs the value.
Below are the steps to run the example program described above and then some additional examples
that use the bpfman CLI to load and unload other eBPF programs.
See Launching bpfman for more detailed instructions on
building and loading bpfman.
This tutorial assumes bpfman has been built, bpfman-rpc is running, and the bpfman CLI is in $PATH.
Running Example Programs
Example eBPF Programs describes how the example programs work,
how to build them, and how to run the different examples.
Build the go-xdp-counter program before continuing.
To run the go-xdp-counter program, determine the host interface to attach the eBPF
program to and then start the go program.
In this example, eno3 will be used, as shown in the diagram at the top of the page.
The output should show the count and total bytes of packets as they pass through the
interface as shown below:
cd bpfman/examples/go-xdp-counter/
go run -exec sudo . --iface eno3
2023/07/17 17:43:58 Using Input: Interface=eno3 Priority=50 Source=/home/$USER/src/bpfman/examples/go-xdp-counter/bpf_x86_bpfel.o
2023/07/17 17:43:58 Program registered with id 6211
2023/07/17 17:44:01 4 packets received
2023/07/17 17:44:01 580 bytes received
2023/07/17 17:44:04 4 packets received
2023/07/17 17:44:04 580 bytes received
2023/07/17 17:44:07 8 packets received
2023/07/17 17:44:07 1160 bytes received
:
In another terminal, use the CLI to show the go-xdp-counter eBPF bytecode was loaded.
Finally, press <CTRL>+c when finished with go-xdp-counter.
:
2023/07/17 17:44:34 28 packets received
2023/07/17 17:44:34 4060 bytes received
^C2023/07/17 17:44:35 Exiting...
2023/07/17 17:44:35 Unloading Program: 6211
Using CLI to Manage eBPF Programs
bpfman provides a CLI to interact with the bpfman Library.
Find a deeper dive into CLI syntax in CLI Guide.
We will load the simple xdp-pass program, which allows all traffic to pass through the attached
interface, eno3 in this example.
The source code,
xdp_pass.bpf.c,
is located in the integration-test
directory and there is also a prebuilt image:
quay.io/bpfman-bytecode/xdp_pass:latest.
sudo bpfman load image --image-url quay.io/bpfman-bytecode/xdp_pass:latest xdp --iface eno3 --priority 100
Bpfman State
---------------
Name: pass
Image URL: quay.io/bpfman-bytecode/xdp_pass:latest
Pull Policy: IfNotPresent
Global: None
Metadata: None
Map Pin Path: /run/bpfman/fs/maps/6213
Map Owner ID: None
Map Used By: 6213
Priority: 100
Iface: eno3
Position: 0
Proceed On: pass, dispatcher_return
Kernel State
----------------------------------
Program ID: 6213
Name: pass
Type: xdp
Loaded At: 2023-07-17T17:48:10-0400
Tag: 4b9d1b2c140e87ce
GPL Compatible: true
Map IDs: [2724]
BTF ID: 2834
Size Translated (bytes): 96
JITed: true
Size JITed (bytes): 67
Kernel Allocated Memory (bytes): 4096
Verified Instruction Count: 9
bpfman load image returns the same data as the bpfman get command.
From the output, the Program Id of 6213 can be found in the Kernel State section.
The Program Id can be used to perform a bpfman get to retrieve all relevant program
data and a bpfman unload when the program needs to be unloaded.
We can recheck the details about the loaded program with the bpfman get command:
sudo bpfman get 6213
Bpfman State
---------------
Name: pass
Image URL: quay.io/bpfman-bytecode/xdp_pass:latest
Pull Policy: IfNotPresent
Global: None
Metadata: None
Map Pin Path: /run/bpfman/fs/maps/6213
Map Owner ID: None
Map Used By: 6213
Priority: 100
Iface: eno3
Position: 0
Proceed On: pass, dispatcher_return
Kernel State
----------------------------------
Program ID: 6213
Name: pass
Type: xdp
Loaded At: 2023-07-17T17:48:10-0400
Tag: 4b9d1b2c140e87ce
GPL Compatible: true
Map IDs: [2724]
BTF ID: 2834
Size Translated (bytes): 96
JITed: true
Size JITed (bytes): 67
Kernel Allocated Memory (bytes): 4096
Verified Instruction Count: 9
Then unload the program: